更新Featured
思维无界,创作自由 —— 我们正在静静地进化
从基础功能到全能思维创作平台,Mind Elixir 的完整进化历程。
发布于 2025年5月25日
6 分钟阅读
Mind Elixir 团队
产品更新版本发布功能进化思维导图AILaTeX
从最初的基础功能,到如今集 AI 智能、LaTeX 公式、Markdown 格式、高清图像、统一分享体验 于一体的全能思维创作平台,我们一路迭代、不断突破。今天,我们自豪地向你呈现 从 v1.0 到 v1.4.1 的完整进化图谱 —— 每一次更新,都是为了让你的灵感更自由地流动!
🧠 从“能用”到“好用”:思维表达的全面进化
✨ v1.0 起航:图像自由,本地掌控

- 首次支持本地图片插入,告别在线图片网络依赖
- 智能图片管理:自动去重,节省空间
- 可靠导出:无论本地还是在线图片,都能完美导出
- macOS 图标焕新,更融入你的桌面
📝 v1.2:拥抱 Markdown,结构更清晰

- 全面支持 Markdown 语法,让文字表达更高效
- 修复 HTML 导出问题,确保内容跨平台一致
- 思维导图列表性能大幅提升
- 返回页面自动定位,操作更连贯
🧪 v1.3:学术创作利器登场

- LaTeX 数学公式 & 化学方程式 支持!科研、教学、笔记一步到位
- HTML 导出完美还原,含公式、样式、图片
- 高清图像导出,分享成果更专业

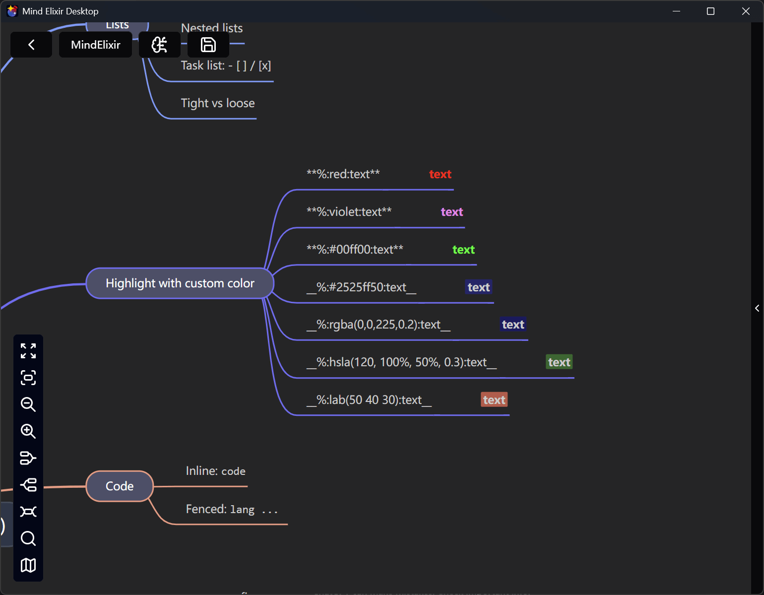
- 新增 强调色语法 与 粗体格式区分,视觉层次更丰富
🌐 v1.4:协作与体验全面升级

- 统一分享体验:全局分享按钮 + 智能提醒 + 丰富对话流,一键分享灵感
- 智能全屏退出:返回时自动退出全屏,操作更自然
- macOS 图片插入彻底修复,
asset://路径不再报错 - 对话框稳定性重构,数据跨页也不丢失

⚡ v1.4.1:性能再飞跃
- 思维导图内核升级至 5.3.4:编辑更精准、响应更迅捷
- 支持 MCP 流式 HTTP 传输,为未来 AI 与上下文协议扩展铺路
🤖 AI 与工程体验同步进化
- AI 生成体验优化:更自然、更可控
- 自动更新机制上线:无需手动下载,新功能触手可及
- 系统日志记录:问题追踪更快,服务更可靠
- 错误提示更智能:屏蔽干扰,专注创作
🎁 为什么现在是最佳使用时机?
因为我们已经从一个“能画图的工具”,蜕变为一个集创作、表达、协作、学术、AI 于一体的智能思维平台。无论你是:
- 学生:写论文、做笔记、画知识图谱
- 教师:备课、出题、展示公式
- 产品经理:梳理需求、输出文档
- 开发者:记录架构、管理任务
- 创作者:构思故事、整理灵感
—— 这里都有你想要的自由与效率。
🚀 立即更新,体验完整进化!
最新版 v1.4.1 已全面上线。
点击更新,开启你的高能创作之旅!
思维无界,创作自由。我们,一直在路上。